Infineon Technologies 快速DC EV充電解決方案
Infineon電動汽車直流快速充電解決方案可幫助解決電動汽車的需求。隨著市場上電動汽車數量不斷增長,以及政府要求在2050年前實現汽車排放歸零的壓力,人們迫切需要更加高效的充電解決方案。正如各類消費者研究所示,用戶對電動汽車的接受程度深受充電過程的有效性和時長影響。而高功率直流充電站就是滿足此類市場需求的解決方案。如今,常規電動汽車可在10分鐘內充滿80%的電池容量。這樣的充電速度已經堪比傳統內燃機汽車的加油速度。Infineon協助實現節能直流快速充電設計。Infineon可一站式供應各類即用型產品和設計組合,涵蓋電源轉換、微控制器、安全防護、輔助電源和通訊產品系列。從控制到感測至下一級安全和連接的進階解決方案
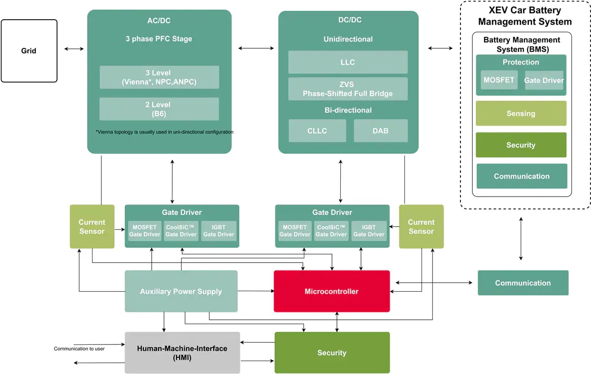
針對功率高達150kW的直流電動汽車充電設計,Infineon可提供高性價比的分立式產品。這些包括600V CoolMOS™ SJ MOSFET P7和CFD7系列、650V IGBT TRENCHSTOP™ 5和1200V CoolSiC™ MOSFET。CoolMOS™和CoolSiC™ MOSFET的突出優勢在於支援高頻運行、功率密度高以及開關損耗低。這可有效提高各類電池充電系統的效率。Infineon壓開關產品系列還有650V和1200V CoolSiC™肖特基二極體。由於每個開關都需要驅動器,而且每個驅動器都需要控制,因此還提供適配的EiceDRIVER™柵極驅動器以及用於電動汽車充電設計的XMC™和AURIX™微控制器。OPTIGA™產品豐富了產品組合,主要用於確保資料保護和安全防護。功率在50kW以上的充電器通常採用IGBT CoolSiC™ MOSFET和二極體電源模組,如CoolSiC™ Easy模組、IGBT EconoPACK™及IGBT EconoDUAL™系列。容量高於100kW的充電樁則通常採用堆疊子單元的模組化結構。如今,這些子單元的單位容量已達20kW-50kW,並有望在未來的設計中繼續擴容。
優點
結構圖
影片
發佈日期: 2019-08-28
| 更新日期: 2024-01-24
