特點
- 一般功能:
- 100BASE-T1實體層
- 符合MII和RMII標準的匯流排介面
- HVQFN封裝
- 專為汽車使用案例最佳化:
- 發射器經過最佳化,可電容耦合至無屏蔽雙絞線
- 可調式接收等化器,已針對長度至少15m的汽車纜線最佳化
- 針對低射頻輻射的強化整合型PAM-3脈衝整形
- 適合MII和RMII的EMC最佳化輸出驅動器強度
- 可抵擋汽車環境瞬態的MDI腳位
- MDI腳位不需加以外部濾波器或ESD保護
- -40°C至125°C汽車級溫度範圍
- 符合AEC-Q100汽車級標準
- 低功率模式:
- 專用的實體層啟用/停用輸入腳位,能將耗電量降到最低
- 停止輸出以用於電壓穩壓器控制
- 符合OPEN Alliance的喚醒和睡眠概念
- 診斷:
- 即時監控連結穩定性和發射資料品質
- 纜線錯誤診斷(短路和開路)
- 具有失效靜默行為的無間隙電源欠壓偵測
- 用於診斷的內部、外部和遠端回授模式
- 其他:
- 用於中繼器作業的內部反向MII模式
- 晶片內建穩壓器,可提供3.3V單電源供應
應用
- 先進駕駛輔助系統 (ADAS)
- 閘道
- IP攝影機連結
- 骨幹網路
其他資源
影片
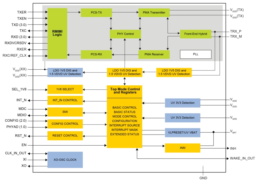
TJA1101實體層方塊圖
TJA1102實體層方塊圖
View Results ( 4 ) Page
| 零件編號 | 規格書 | 說明 | 收發器數 | 數據率 | 工作電源電壓 | 系列 |
|---|---|---|---|---|---|---|
| TJA1102AHN/S/0Z | ![]() |
乙太網路 IC PHY ETHERNET | 2 Transceiver | 100 Mb/s | 1.8 V, 3.3 V | TJA1102A |
| TJA1101AHN/0Z | ![]() |
乙太網路 IC 2nd generation Ether net PHY Transceiver | 1 Transceiver | 100 Mb/s | TJA1101 | |
| TJA1101BHN/0Z | ![]() |
乙太網路 IC PHY ETHERNET | 1 Transceiver | 100 Mb/s | TJA1101B | |
| TJA1102AHN/0Z | ![]() |
乙太網路 IC PHY ETHERNET | 2 Transceiver | 100 Mb/s | 1.8 V, 3.3 V | TJA1102A |
發佈日期: 2018-12-06
| 更新日期: 2025-12-05

