Texas Instruments MMWAVEICBOOST Carrier Card Platform

Texas Instruments MMWAVEICBOOST Carrier Card Platform enables rapid evaluation of an mmWave sensor by providing a modular interface to the various sensor and antenna kits. This carrier card enables debugging, emulation, and direct interface to mmWave tools through USB connectivity. Raw analog-to-digital converter (ADC) data capture can be enabled by pairing with a DCA1000EVM real-time data capture adapter (sold separately). Texas Instruments MMWAVEICBOOST includes a LaunchPad™ development kit interface for expanded connectivity, such as Power over Ethernet (PoE), Wi-Fi®, sub-GHz, and more.

Features

  • Modular connectivity to mmWave antenna plug-in module
  • BoosterPack™ plug-in module interface
  • Debug and emulation through onboard XDS110
  • DCA1000EVM interface for raw ADC data capture
  • Compatible with mmWave studio (MMWAVE-STUDIO) tools, including mmWave demo visualizer (MMWAVE-DEMO-VISUALIZER)

Kit Contents

  • MMWAVEICBOOST carrier card
  • Warranty card (disclaimer sheet)
  • Standoffs
  • Screws and nuts
  • 3-ft USB cable
  • Quick Start Guide

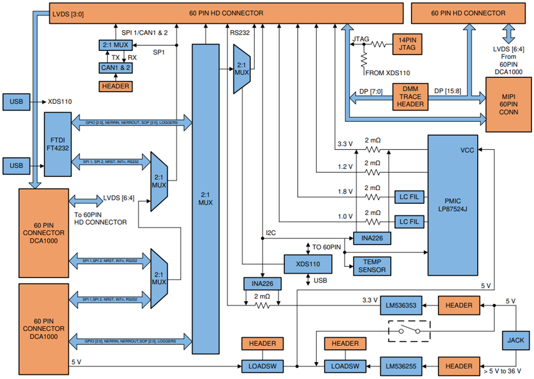
Block Diagram

Block Diagram - Texas Instruments MMWAVEICBOOST Carrier Card Platform
發佈日期: 2020-08-17 | 更新日期: 2024-08-12