Toradex Yavia Carrier Board
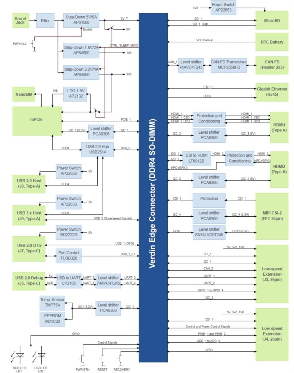
Toradex Yavia Carrier Board provides easy access to the most common features of the Verdin family and supports both current and future Verdin System-on-Modules (SOMs). This compact carrier board features USB 3.x, Gigabit Ethernet, HDMI, MIPI CSI, and PCIe technologies. The Yavia carrier board exhibits built-in UART-to-USB transceivers that allow users to monitor and communicate with UART interfaces via USB without any additional cables/accessories. This carrier board is intended for use in application software development using the easy-to-use industrial Linux platform. The capabilities of the carrier board can be further extended with daughter boards (via the extension connectors).Features
- 1x Gigabit Ethernet (RJ45 connector with integrated magnetics)
- 1x USB 2.0 dual role (USB Type-C™ connector)
- 1x USB 3.x host (USB Type-A connector)
- 1x USB 2.0 host (USB Type-A connector)
- 1x USB 2.0 debug (USB Type-C connector)
- 1x microSD card slot
- 1x CAN header (via CAN FD transceiver)
- 2x Low-speed extension headers with the following interfaces:
- 2x I²C
- 1x I²S
- 1x SPI
- 2x PWM
- 4x dedicated GPIOs
- 4x ADC
- 2x UART (with flow control)
- 1x CAN
- Control signals
- Power pins:
- 1x 1.8V
- 1x 3.3V
- 1x 5V
- 2x Grounds
- 2x HDMI:
- 1x native Verdin interface
- 1x converted from the Verdin MIPI DSI interface
- 1x PCIe (mPCIe connector):
- 1x PCIe (1x lane)
- 1x USB 2.0
- 1x SIM card support
- 3x LEDs (LED_WWAN, LED_WLAN, and LED_WPAN)
- 1x SMBus (optional, connected to the general-purpose I²C bus)
- 1x NanoSIM slot
- 1x Quad lane MIPI CSI camera interface (connector defined by the Toradex MIPI CSI-2 interface standard)
- 1x JTAG (Cortex debug connector)
- 1x RTC backup battery holder
- The Yavia provides the following additional features:
- PCB temperature sensor
- 256Kb EEPROM
- Push-buttons:
- On/Off
- Reset
- Recovery mode
- Power disable
- LEDs:
- 2x RGB (user-controllable)
- Status and activity indicators
- 8VDC to 25VDC ±10% supply voltage
- 0°C to 60°C temperature range
Videos
Block Diagram
Board Overview
Toradex Survey
發佈日期: 2023-01-17
| 更新日期: 2024-01-05
